HiDream-I1 supports text to image and image to image generation. I’ll show you how to set it up and use it with ComfyUI. It is a pretty good model to use for image generation and can generate some really realistic images. If you don’t know how to use ComfyUI or how to install it I have a post covering it and it will be linked in the resources section under this.
Resources:
https://nodetechsystems.ca/installing-comfyui-on-windows-and-importing-models/
https://comfyanonymous.github.io/ComfyUI_examples/hidream
We will start with downloading the necessary files. Click the links above in the resource section to go to the page where you will download the files.

Put these 4 files in your ComfyUI/models/text_encoders directory.

Next, we will install the diffusion model. There should be a link on the first resource link that looks like this – click it

We will install hidream_i1_fast_fp8.safetensors cause the GPU I am using only has 12GB of VRAM. You can install more powerful diffusion models if you have a more powerful GPU with more VRAM.

Download hidream_i1_fast_fp8.safetensors and put it in your ComfyUI/models/diffusion_models/ directory.

Follow this picture below. You should still be on the https://comfyanonymous.github.io/ComfyUI_examples/hidream/ page and should see this below on the site.


Move it to the proper directory after:

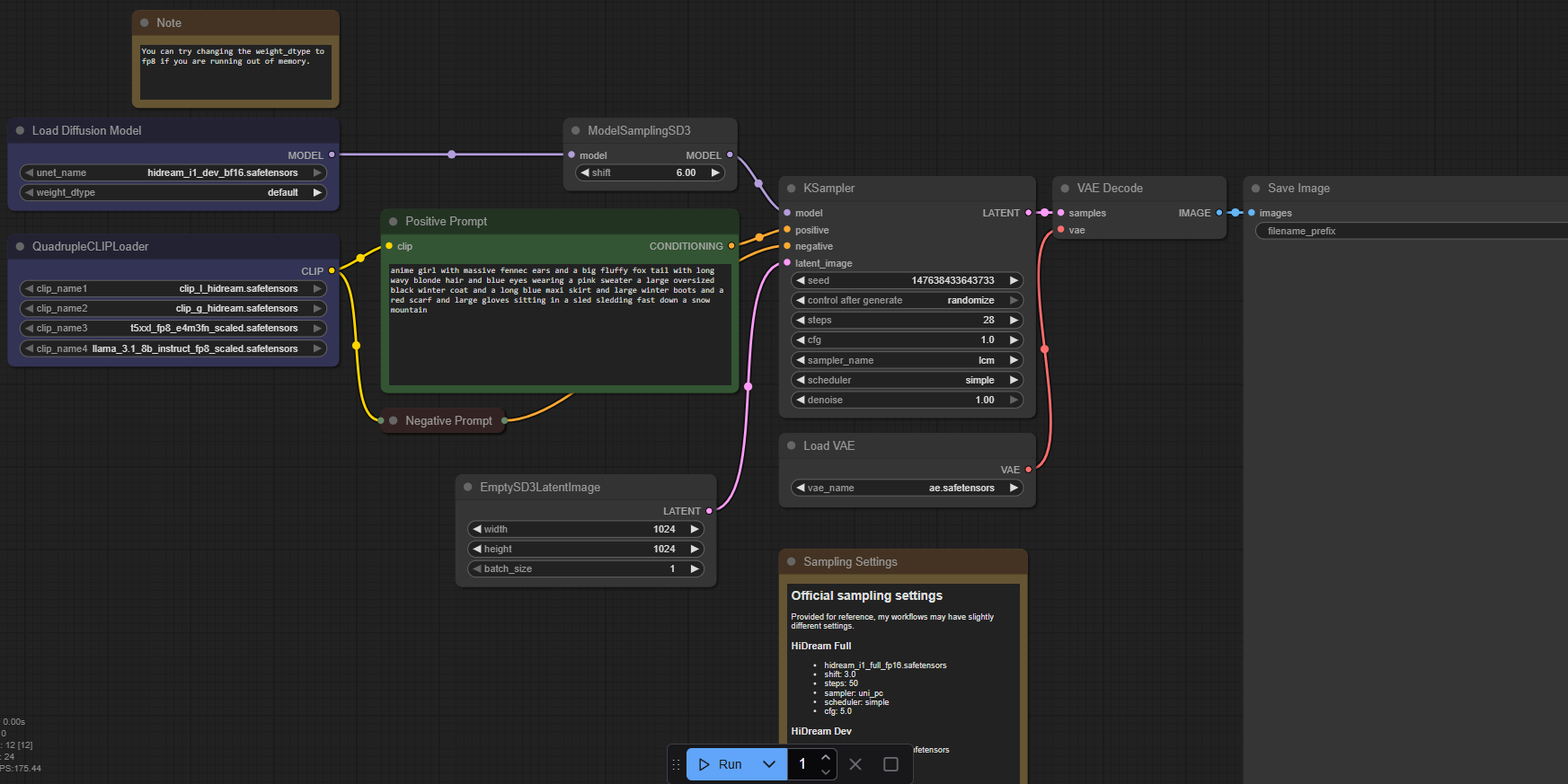
Next, we will drag this image on the confyanonymous website into our ComfyUI workflow space:

After dragging it onto the workspace it should show this:

We dragged in the dev version so just hit Refresh Node Definitions:

Change this to fast_fp8:

And make sure all the nodes match these settings:

After that you can click RUN at the bottom middle of the screen.
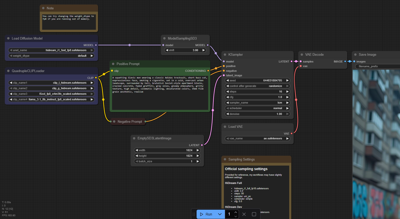
This is my prompt I am giving it:
A squatting Slavic man wearing a classic Adidas tracksuit, short buzz cut, expressionless face, smoking a cigarette, set in a cold, overcast urban landscape, surrounded by tall, brutalist Soviet-style apartment blocks, cracked concrete, faded graffiti, gray skies, gloomy atmosphere, gritty texture, high detail, cinematic lighting, desaturated colors, 35mm film grain aesthetic, realism

This is what is happening to my GPU while I generate the image:

It also did not take too long to generate as well: 150 seconds

Final workflow look:

This is how you use your hardware to deploy a simple text to image AI generator using HiDream-I1. With just 12gb of VRAM I was able to generate some good, realistic images. I am using the fast version but if you have more VRAM, you could use the dev version or even the full version.